PLC Programming/Development

Advanced PLC Programming and Development Solutions for Modern Industrial Automation Systems

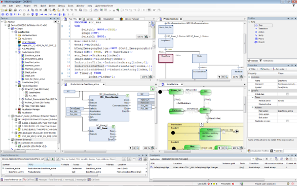
Tritech Automation offers state-of-the-art PLC programming and development services meant to accommodate the newest generations of industrial machinery and automation systems. Our PLC development and programming experience involves logic development, motion control integration, safety programming and machine communication with field devices through industrial protocol communication standards, more specifically EtherCAT, Modbus, Profinet and CAN. We develop scalable, efficient and reliable PLC programs that achieve machine stability, rapid commissioning and simplified maintenance. Our knowledge of real-time control, diagnostics and process optimization allows our PLC development and programming services to enable machines to run with increased accuracy, decreased downtime and long-term dependability. Tritech provides confidence that your automation systems will be intelligent, flexible and production-ready to meet the demands of your business.

img
WE ARE THE BEST

Why We Are BEST For

We Work With

Ideal for Growing Businesses.
  • Servo Drives: Eckelmann, Delta, Mitsubishi, Yaskawa, Beckhoff, Panasonic
  • VFDs (Variable Frequency Drives): Delta, Schneider, Mitsubishi, ABB
  • Stepper Motors
  • Linear & Rotary Actuators


Applications & Capabilities

Ideal for Growing Businesses.
  • Multi-axis synchronisation and interpolation
  • Camming and electronic gearing
  • Electronic line shafting
  • Position and torque control
  • Soft motion profiling and virtual axis simulation

Supported Platforms & Tools

Ideal for Growing Businesses.
  • Eckelmann: E°CNC / E°Tools
  • Beckhoff: TwinCAT NC/PTP, NCI
  • Mitsubishi: MR Configurator + Servo Setup
  • Messung: Nexgenie and MElite series
  • IHT (Germany): Torch Height Control (THC) systems for plasma and oxyfuel CNC applications
Robotics Integration

High-Efficiency Robotics Integration for Automated Manufacturing

We integrate industrial robots seamlessly into automation lines to achieve high efficiency, safety and coordination between robotic and PLC-based systems.


Our Expertise Covers:

  • Industrial Communication Protocols : Ethernet/IP, Profinet, Modbus TCP, OPC UA
  • Handshaking & Synchronization : Signal exchange for start, stop, ready and alarm states
  • Safety Integration: Emergency stop, safety door and enabling circuits through standard or safety
  • Robot–PLC Interface Design: Compatible with ABB, KUKA, FANUC, Yaskawa, Delta and other major brands
  • Controller Platforms : Integration handled through Eckelmann E°CNC, Beckhoff TwinCAT, Mitsubishi iQ-R/Q series and Messung Nexgenie PLCs

Protocols Supported:

whatsapp